投研早报丨x402:为自主互联网打造的自主支付解决方案/x402 与 ERC-8004:构建自治 AI 经济的双重基石/今年最后两个月行情最好?现在猛冲还是跑?
ChainFeeds Newsletter 每日精选 Web3 深度投研「简报」+ AI 驱动的热点新闻榜单,帮你做出聪明决策
📢 ChainBuzz 热点新闻 |2025.10.29
🔥 OpenAI 最早可能在 2027 年进行 IPO
🔥 YZi Labs 发布 BNB 报告,赵长鹏个人持有的 BNB 不到流通供应量的 1%
🔥 以太坊基金会推出全新以太坊机构网站
🔥 ETH Dencun 升级将于 12 月 3 日登陆主网
🔥 红杉资本推出两只新基金,总规模 9.5 亿美元
👨💻 ChainFeeds 投研简报 |2024.10.28
1️⃣ 项目进展|代理国度:Virtuals 核心驱动力在哪里?
2️⃣ AI|x402 与 ERC-8004:构建自治 AI 经济的双重基石
3️⃣ AI|x402:为自主互联网打造的自主支付解决方案
4️⃣ 市场|今年最后两个月行情最好?现在猛冲还是跑?
5️⃣ 项目介绍|Lighter ZK 架构解读:如何构建高效灵活的链上金融解决方案
每日精选的加密信息由 ChainFeeds 团队与 AI 共同编写,我们已将内部的信息流工具优化并开放给所有读者及 Web3 行业者使用,测试链接 👇
🌞 Web3 行研早报来自:Web3 行业必读深度资讯「简报」平台|chainfeeds.xyz
🤖️ Web3 热点榜单来自:AI 驱动的 Web3 热点新闻自动聚合工具|chainbuzz.xyz
1️⃣ 【英文长推】代理国度:Virtuals 核心驱动力在哪里?
导读:Virtuals 的核心驱动力之一是其推出的多个标杆产品:如 Butler、ACP、Launchpad 和 Robotics。每一个核心产品都在助力建立一个全新的市场框架,让 AI 代理与加密货币的结合得以实现并不断扩展。
VaderResearch:Virtuals 自 2024 年 10 月以来,迅速发展成为了 AI 智能代理与加密货币的交汇点。不同于传统的二层扩展(L2)、发币平台(Launchpad)或代理支付处理器,Virtuals 被称为代理国家(Agentic Nation)。这一新兴生态系统的核心概念是,通过虚拟代理(AI 代理)和加密技术,创建一个去中心化的、无缝互动的金融生态。在此生态中,AI 代理不仅能提供信息服务,还能进行高效的加密交易和支付。Virtuals 的核心驱动力之一是其推出的多个标杆产品:如 Butler、ACP、Launchpad 和 Robotics。每一个核心产品都在助力建立一个全新的市场框架,让 AI 代理与加密货币的结合得以实现并不断扩展。自 Virtuals 的 AI 代理启动以来,多个核心代币如 LUNA、AIXBT 和 VIRTUAL 在短短几天至几个月内实现了惊人的市值增长,分别从零起步迅速达到数亿甚至数十亿美元的估值。这样的市场表现反映了 Virtuals 强大的市场吸引力以及其技术创新所带来的潜力。这些成就并非偶然,Virtuals 构建的四大核心支柱无论是在去中心化金融领域还是在 AI 和加密交叉技术的前沿,均展现出了极高的创新能力和市场价值。
Butler 是 Virtuals 核心产品之一,它提供了一个加密原生的 AI 助手,用户可以通过自然语言与它互动,并访问 Virtuals 所支持的所有 AI 代理。在加密领域,除了传统的金融服务,Butler 还为用户提供如获取 AIXBT 的 alpha、分析 Ethy 代币收益、或让 Axelrod 一键进行代币兑换等功能。与 ChatGPT 或 Grok 等传统 AI 服务不同,Butler 结合了加密特有的支付功能,能够帮助用户在多个加密金融场景中提供便利。Butler 的一大亮点在于它并不局限于 Virtuals 的官方网站,而是深度集成了 Twitter(X),这是加密货币社区(Crypto Twitter,简称 CT)最为集中的平台。通过直接在 X 上向 @Butler_Agent 发起私信或标签互动,用户可以迅速访问到 Butler 提供的各种服务。这种做法大大降低了加密用户的使用门槛,并且使得 Butler 成为一个去中心化、便捷的 AI 服务平台。
Agent Commerce Protocol(ACP)是 Virtuals 提供的另一个关键基础设施,它为智能代理之间的协作、支付、结算及验证提供支持。通过 ACP,用户和代理可以安全地交换服务和价值,例如,Luna 作为知识产权代理可能会购买 Acolyt 内容创作代理的服务,而支付方式则通过 USDC 或其他加密货币完成。这一协议的最大特点在于,它不仅能够实现代理之间的加密支付,还能在代理间的交易中提供透明和可编程的机制。ACP 之所以具有独特的价值,是因为它与谷歌或 Anthropic 等公司开发的集中式代理通信协议(如 A2A 或 MCP)有所不同。后者的支付和交互标准大多集中管理且不支持加密货币支付,而 ACP 则专注于去中心化、开放的标准,支持跨不同代理框架的组合性和透明度。随着越来越多的代理进入 ACP 系统,越来越多的高效协作与创新将得以催生,这使得 ACP 成为当前加密生态系统中一个非常有前景的基础设施。【原文为英文】(来源 )
2️⃣ 【英文长推】x402 与 ERC-8004:构建自治 AI 经济的双重基石
导读:加密市场多年未见真正的技术驱动叙事。x402 和 ERC-8004 代表了一次重要的转变:为新兴的代理经济解决具体的技术问题。
Block Flow:从本质上讲,ERC-8004 为 Google 的 A2A 框架增加了信任层。以太坊基金会将这一协议描述为为 AI 代理建立了一个可信中立的轨道。该协议的设计非常简约,主要包括三个链上注册表:
1)身份注册表:每个 AI 代理都会获得一个 ERC-721 NFT 作为数字身份,便于在任何 NFT 钱包中查看并支持身份转移。该 NFT 链接到一个标准化的代理卡,包含代理名称、能力、端点和元数据,便于跨平台的许可发现。
2)声誉注册表:一个去中心化的评价系统,客户和代理可以提交结构化反馈。评价可以与 x402 支付证明挂钩,确保只有实际交易参与者才能评价代理,减少欺诈。所有声誉数据都是公开的,任何人都可以基于这些数据构建自定义评分系统。
3)验证注册表:对于高风险交易,代理可以通过 TEE 预言机、质押推理或零知识 ML 证明请求第三方验证。这提供了特定模型执行和输出的加密证明,确保了类似于传统市场中职业认证的可验证问责。
x402 解决了支付的摩擦问题;而 ERC-8004 解决了信任和身份问题。两者都是自治 AI 经济中不可或缺的组成部分。x402 使 AI 代理之间能够自动进行任务完成的微支付。ERC-8004 提供链上身份和声誉验证,使任务和评分可追溯。类比:x402 = ERC-20(价值转移标准),ERC-8004 = Etherscan(透明性和验证层)。前者使 API 访问能够按调用次数进行直接支付,主要作为支付标准;后者则作为 AI 代理的链上注册系统,每个代理都与一个可验证的钱包地址相关联。这两个协议都存在于「加密与 AI 结合」的大背景下。一个完整的加密 AI 经济需要三个组成部分:
1)代理发现:使 AI 代理能够彼此发现,ERC-8004 通过其基于以太坊的身份注册表完成这一功能。
2)代理通信:促进代理之间的互动,x402 作为链上支付开放标准以及 Google 的 A2A 等协议都在解决这一问题。
3)可验证计算:确保所有代理推理、推断和行动都能通过加密验证并记录在数据可用性层中。
与 x402 不同,早期的收益集中在支付代币如 PING 上,ERC-8004 的机会集则分布在多个层次:基础设施、中间件和应用。每一层都有不同的投资逻辑。
1)基础设施:Taiko 的 L2 执行层通过降低以太坊的高昂交易费用(通常超过 5 美元)来使身份和声誉更新在大规模上变得可承受。EigenLayer 则通过要求验证者质押 ETH 并对欺诈验证进行削减来确保 ERC-8004 的信任系统安全。
2)中间件:S.A.N.T.A 作为中间件,连接 ERC-8004 的代理发现与 x402 支付,处理不同区块链之间的交易流。Unibase 则为代理提供持久化记忆基础设施,支持通过 ERC-8004 身份将长期存储与代理交互历史相关联。
3)应用:Virtuals 作为一个 AI 代理代币发射平台,支持 1000 多个代理项目,日交易量超过 2000 万美元。最新的 ACP 协议更新表明,它完全支持 ERC-8004,自动为每个在平台上发布的代理提供链上身份和声誉基础设施。【原文为英文】( 来源 )
3️⃣ 【英文长推】x402:为自主互联网打造的自主支付解决方案
导读:互联网的原罪并不是广告本身,而是为了使其运作所需的监控基础设施。通过区块链技术实现的微支付提供了一条不同的平衡道路:用户和代理直接为他们所需的服务付费,内容创作者根据使用情况获得相应的报酬,全面的行为追踪在经济上变得不再必要。
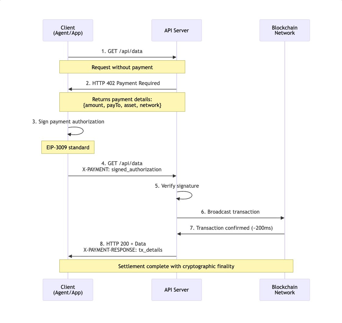
YQ:互联网对广告的依赖源自一个基本的经济约束:微支付不可能实现。传统的支付处理商(如 Visa 和 MasterCard)每笔交易收取约 2.9% 加上 $0.30,这使得小额支付在经济上不可行。若每访问一篇文章收取 $0.02,那么每笔交易将亏损 $0.28。AI 代理从根本上打破了这一经济结构,因为它们不会观看广告。一个自主的研究代理程序在获取市场数据时并没有注意力可以出售。一个自动化的物流系统在预定云资源时也无法基于浏览历史进行定向广告。代理程序打破了广告模型链条中的每一个假设:人类观看屏幕 → 看到广告 → 潜在点击率 → 产品购买。这创造了一个生死存亡的危机。如果代理程序消费内容但无法通过广告进行货币化,那么发布者就只剩下两个选择:允许抓取(寄生均衡摧毁内容创作的激励),或者直接收费。抓取无法支撑长期的内容生产。微支付成为唯一可行的路径,但传统的支付网络使其经济上变得不可能。HTTP 协议自早期标准化以来就包含了 402 状态码「Payment Required」,但一直没有被实施。多次尝试启动这一沉睡的特性,然而没有任何一个取得网络效应,成为互联网基础设施。挑战从来不仅仅是技术上的,而是协调问题:要让足够的服务提供商接受支付并且足够的客户端进行支付。
x402 结合了 HTTP 402 状态码与基于区块链的结算,使用稳定币。该协议利用现有的网页基础设施,同时增加了轻量级的支付层。实现非常简单:当客户端请求一个资源而未支付时,服务器响应 HTTP 402 并提供支付要求(金额、接收地址、代币合约、区块链网络)。客户端构建一个加密签名的支付授权(EIP-3009 标准),将其附加到重试请求的 X-PAYMENT 头部,服务器验证、广播,并返回包含交易细节的资源。支付在约 200 毫秒内在 Layer 2 网络(如 Base)上完成,费用低于 $0.0001。支付最终以加密方式确认,没有退款风险。从开发者的角度来看,只需要增加一个中间件配置:从代理的角度来看,启用 x402 的客户端会检测到 402 响应,构建支付授权,并自动重试。整个过程无需人工干预。该协议设计上支持区块链无关性。虽然初步实现侧重于以太坊兼容网络和 USDC,但标准支持任何区块链和代币合约,只要它们具备转账授权功能。加密签名(EIP-712 标准)提供安全性,无需信任中介,钱包界面明确显示用户支付的金额和接收方。
虽然 x402 本身非常简洁,但实现仍然需要一定的技术工作:中间件集成、加密验证、区块链交互管理和安全密钥保管。x402 网关(x402gateway.io)将这些复杂性抽象为开箱即用的基础设施,使任何 API 拥有者都可以在不修改现有系统的情况下添加支付要求。网关拥有一个仪表盘,展示交易历史、收入分析、使用模式、暂停 / 恢复控制、定价调整和交易导出。该平台使用 Next.js、Privy(身份验证)和 Wagmi(区块链)运行,使用 Prisma/PostgreSQL 跟踪用户、网关配置(slug、目标 URL、支付金额、接收方、网络、状态)、交易(哈希、地址、金额、区块)以及促进者统计数据。这代表了「x402 作为基础设施」—— 类似于 Stripe 如何抽象化传统支付处理的复杂性。经济模型与激励一致:一次性网关购买(而非订阅)减少了锁定效应,透明的链上处理防止了寻租行为,促进者赚取结算费用,但在购买后不能进行审查。【原文为英文】( 来源)
4️⃣ 今年最后两个月行情最好?现在猛冲还是跑?
导读:如果四年周期理论已死,那么比特币这轮还能涨多少。
BlockBeats:过去两个月,「谨慎」这两个字几乎成了加密市场的主旋律,特别是经历了 1011 大暴跌之后。这场大跌的影响慢慢过去,市场情绪似乎没有继续恶化,反而有了新的希望。从下旬开始,一些上涨的信号逐渐显现:净流入数据转正、山寨币 ETF 批量获批、降息预期升温。十月最亮眼的数据来自 ETF。比特币现货 ETF 本月累计净流入 42.1 亿美元,彻底扭转了 9 月 12.3 亿美元的流出趋势。资产管理规模已达 1782 亿美元,占比特币总市值的 6.8%。单看 10 月 20 日至 27 日这一周,就有 4.46 亿美元新资金涌入,其中贝莱德旗下的 IBIT 独占 3.24 亿美元,持仓量现已超过 80 万枚 BTC。对传统金融市场来说,ETF 流入是最直接的看多指标 —— 它比社交媒体上的热度更诚实,也比 K 线图更真实。
更重要的是,这轮上涨真正带着「机构味道」。Morgan Stanley 已经向所有财富管理客户开放 BTC 和 ETH 配置; JPMorgan 则允许机构客户用比特币作为贷款抵押物;根据最新数据,机构平均加密资产配置比例已升至 5%,创历史新高。而且,85% 的机构表示已经分配或计划分配加密资产。虽然与比特币现货 ETF 相比,以太坊 ETF 显得有些失色。十月累计净流出 5.55 亿美元,是今年 4 月以来的首次连续净流出,主要流出来自富达和贝莱德旗下的 ETH 基金。但这似乎也是一个新的信号,意味着资金在轮动,从 ETH 转向上升空间更大的 BTC 和 SOL,也或者是在为新的 ETF 做准备 10 月 28 日,美国首批山寨币 ETF 正式上线,覆盖了 Solana、Litecoin 和 Hedera 三个项目。Bitwise 和灰度推出了 SOL ETF,Canary Capital 的 LTC 和 HBAR ETF 也获批在纳斯达克交易。
除了 ETF,另一个改变行情的因素来自老生常谈的宏观层面。10 月 29 日,美联储有 98.3% 的概率将降息 25 个基点。市场似乎已提前消化这一预期,美元指数走弱,风险资产集体走强,比特币顺势突破 11.49 万美元。而在传统市场普遍缺乏想象力的 2025 年,加密,成了那个「还在讲故事」的地方。更有趣的是,这轮利好不仅来自市场,还来自政策。10 月 27 日,白宫提名 Michael Selig 出任 CFTC 主席,这位前加密律师的态度一向友好; SEC 也更新了 ETP 创建机制,允许加密 ETF 进行原地赎回,极大简化操作。在「监管友好」这个话题上,美国市场已经不只是松口,而是开大门。政府不再压制创新,而是试着让加密产业「合规地存在」。链上的数字也在同步印证这一切。(来源)
5️⃣ 【英文长推】Lighter ZK 架构解读:如何构建高效灵活的链上金融解决方案
导读:当以太坊执行其路线图、可能整合 ZK 技术并力图实现显著扩展时,构建独立的 alt-L1 的主要动机,追求原始吞吐量可能会减弱。在这一新兴范式中,成功的平台可能不会是那些建立最高孤岛的平台,而是那些具有强大的安全性保障、深度集成以太坊丰富的流动性及由定制 ZK 电路提供执行力的平台。
jaehaerys:在链上金融的格局中,当前存在着一个根本性的架构分歧,尤其在 CLOB(中央限价订单簿)交易所的设计上尤为突出。这种分歧不仅仅是功能上的差异,更是一场关于基础战略的冲突。一方面,像 Hyperliquid 和 dYdX v4 这样的单体、应用特定的 L1(Layer 1)交易所通过控制其整个技术栈,追求高性能。虽然这种方法可以实现低延迟,但它也付出了巨大代价:流动性碎片化、孤立的生态系统,以及依赖自身新兴共识机制而非经过战斗验证的基础层的安全模型。另一方面,则是 L2(Layer 2)模块化的策略,这是 Lighter 所倡导的。该模型利用以太坊作为全球结算和数据可用性层的无与伦比的安全性、去中心化性和网络效应,将其视为一种特性来加以利用,而非需要逃避的局。这种架构选择是深思熟虑的,深深植根于一种工程务实的哲学中。
Lighter 的战略进一步得到了两个强大的宏观趋势的验证:首先是零知识(ZK)复兴 ——ZK 证明从一种曾经的小众、偶尔被误解的技术,逐渐成熟为一种不可或缺的主流工具,用于在不妥协安全性的前提下扩展区块链。越来越多的永续 DEX(去中心化交易所)采用 ZK 技术,凸显了其在构建下一代 DeFi 中的关键作用。其次是以太坊通过 ZK 技术实现扩展的积极策略。以太坊基金会的路线图包括了旨在大幅提高基础层吞吐量的进展,并可能将 ZK 证明作为其扩展策略的一部分。这一最终愿景使得以太坊本身有望成为一个全球范围、可能经过 ZK 增强的结算层。这种战略定位使得 Lighter 不仅仅是一个临时的扩展解决方案,而是成为以太坊未来架构的本地成员。在这种背景下,从零开始构建的基于 ZK 的 L2 有望继承并复合基础层改进的好处。相反,像 Hyperliquid 这样的独立 L1,尽管具有如其集成的 HyperEVM 等架构特点,却始终处于与整个以太坊生态系统的研发进程竞争的状态。因此,Lighter 的成功本质上与以太坊的成功息息相关,为 Lighter 创造了强大的长期战略顺风。正是这种基础性的一致性,使得 Lighter 不仅能实现高性能和可验证的安全性,还能深入与以太坊的庞大资本基础深度整合,首先从资本效率的创新(如通用跨保证金)开始。
Lighter 的核心架构从第一原理出发,设计用于在不牺牲可验证性的情况下提供卓越的性能。该协议作为一个 ZK-rollup 运行,巧妙地分离了执行和验证的功能。一个集中化的 Sequencer(排序器)负责低延迟、先进先出的交易排序,提供交易员所期待的高频性能。然而,它的权力被严格限制;它仅决定交易顺序,而执行的有效性则由其他部分来保证。每个状态转换 —— 每个订单的提交、取消、交易和清算 —— 都由 Prover(证明服务)处理,使用定制的 ZK 电路(ZK Circuits)生成加密证明,确保操作的正确性。这个证明系统的核心是「订单簿树」(Order Book Tree),这是 Lighter 白皮书中详细描述的一个新颖的数据结构。与传统的 Merkle 树不同,订单簿树是一种混合结构,能够直接在其叶子节点中编码价格 - 时间优先。这使得匹配引擎能够以最优效率找到并执行最高优先级的订单,只需单次访问叶子节点,从而使得在大规模上证明整个匹配过程的公平性成为可能。整个系统通过一个至关重要的安全机制与以太坊紧密连接:Escape Hatch(逃生舱)。Lighter 定期将压缩的状态数据发布到以太坊,用户可以使用这些数据重建他们的个人账户状态。如果 Sequencer 出现离线或在 L1 上未能在期限内处理优先请求,系统将进入应急模式。在这种模式下,用户可以利用链上数据生成 ZK 证明,证明其账户价值,并直接从 L1 智能合约中提取资产,完全绕过 L2 操作方。这为自托管提供了无条件的保障,这是独立 L1 无法提供的。【原文为英文】( 来源)




